1. トップ
  2. サービスメニュー
  3. Pro-V

Pro-V

商品のプロモーション情報を効率的にマネジメントする情報基盤
「Pro-V(プロファイブ)」

散在する商品のプロモーション情報を効率的に収集→管理→配信する為の情報基盤「Pro-V」が商品のプロモーション情報整備のプロセスを最適化。
情報整備にかかる省力化とトリプルマルチ(チャネル/デバイス/マーケット)での情報配信を実現することで、より費用対効果の高いプロモーションに貢献します。

デンマークのStibo Systems社が開発したPIMシステム「STEP」を大日本印刷社がローカライズし、「Pro-V」として販売しています。
グローバル300社以上、国内8社に採用・導入されています。

Pro-Vの特徴

① 商品情報を一元管理するために必要な機能を網羅的に完備
商品情報を管理するために必要な機能がワンパッケージ化されており、商品情報の収集から管理・配信までの一連のプロセスをすべて「Pro-V」で行えます。システム全体のコスト効率面においても効果的です。
② 会社独自の業務へ柔軟に対応
会社独自の管理方法に合わせてカスタマイズすることができます。 同一商品をメディア・チャネルごとにカテゴリーを分類でき、さまざまな切り口で商品を管理できます。また、業務プロセスに合わせて、独自のワークフローを設計することができ、ビジネスルールに沿って商品情報の入力内容をチェックするなど柔軟にアレンジが可能です。
③ 短期間で構築・改築可能
環境構築はすべて標準画面での設定作業のみで行えます。運用後の追加・変更に関しても、簡単に設定が可能です。また、メンテナンス画面では、DB構造の変化に動的に対応し、項目の追加に伴う画面の改修は不要です。組織ごとに段階的に導入したいというご要望にも対応可能です。
④ あらゆるチャネルのメディア展開にも対応し、業務効率化にも貢献
管理のしやすさを意識し、商品情報の共通項目は1ヶ所で管理可能です。表組を出力する媒体に合わせた形式に変換して出力できます。また、Web/ECだけでなく、紙媒体までを含めてメディア展開が可能です。
「Pro-V」で管理する商品情報を用いて紙面イメージを作成でき、自動でDTPデータとして流し込むことや、言語を切り替えた形でレイアウトの流用もできるため、業務効率化によるコスト削減も期待できます。

PIMシステム Pro-V

  • Pro-Vの心臓部であるDB機能にはOracleを使用
  • 商品のカテゴリ、項目の構造、Web/EC向けの複数の異なる分類階層など様々な側面で商品情報の構造を自由にしかも簡単に設定/追加/変更できる
  • 様々なフォーマットの画像、ドキュメント、音声/動画などのコンテンツを登録/管理する機能も備えている
  • アクセスするユーザの権限の制御や商品情報、及びコンテンツの変更履歴の管理も可能

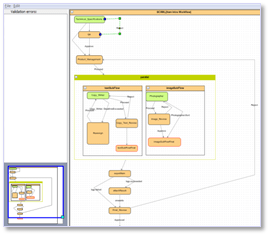
Workbench【管理者向け画面】

■Workbench画面サンプル

  • Pro-Vの全ての機能の起動と設定を行うことができる標準のUI
  • 商品情報やコンテンツのメンテナンスとともに、カテゴリ/項目/分類の定義やユーザ権限の設定などの作業が可能
  • 商品情報をメンテナンスする画面は、DBの構造の変化に動的に対応できるため、項目追加に伴うUIの改修は不要
  • Javaアプリロケーションとして実装されており、Webブラウザからいつでも最新のバージョンを起動できる

WebUI【ユーザ部門向け画面】

  • Webブラウザ上で使えるUI
  • Pro-Vが提供する画面デザインツールを用いて、導入した企業の商品やプロセスに合わせたUIを簡単に構築可能
  • Workflow機能と連動し、ワークフローのステータスと商品情報の構造、及びその追加/変更に合わせて画面が動的に生成される
  • 画像の登録やExcel/CSVによる商品情報の一括入出力、Web/ECサイトに掲載された時の表示イメージをプレビュー可能(スタイルシートの記述が別途必要)

WebUIサンプル

ワークフロー

■ワークフローサンプル

  • 商品情報、及びコンテンツの登録/メンテナス/確認/承認などの流れを制御する機能
  • デザインツールを用いて、導入した企業のプロセスに合わせたワークフローを簡単に構築可能
  • ワークフローが推移していく過程において、任意のポイントに登録された項目の値チェック、画像やECサイトの分類との紐付の有無などをチェックするルールを組み込むことが可能
  • ワークフローは、業務の内容によって複数の異なるものを定義できる

ダッシュボード機能【データ入力状況の管理】

■ダッシュボードサンプル

  • 商品情報のステータスや商品情報を構成する項目の値の充足度・分布などをグラフやリストで表示する機能
  • 特定の商品や分類階層を指定してこの機能を起動すると、指定した範囲内の商品情報に対するデータ入力状況の結果が生成/表示される
  • 商品情報メンテナンスの作業進捗状況やその品質をチェックするために利用

その他 代表的な機能

  • システム間連携機能、履歴管理機能、データ入出力機能など商品情報の収集から管理・配信に必要な機能を完備

関連コンテンツ

コラム

ケーススタディ

link

効率的なサイト運営と質の高い営業リードの増加を実現

  • PIM
  • CMS
  • MA
link

商品情報の一元管理で海外市場への情報発信時間を短縮

  • PIM
  • CMS

お問い合わせはこちら

Webフォームからのお問い合わせ

お問い合わせフォーム